97766源碼網
  • 微盘交易所源码
  • 亲测运营源码
  • 精品商业源码
  • 刷单抢单源码
  • 标签云
  • 专题
  • 用户中心
登录/注册
立即开通开通会员更优惠
  • 最近更新:2025年4月14日

【精品源码】币圈钱包新合约/尾数模拟转账数据生成/0U攻击/币圈0U【代码开源】

83。
2025-04-14 源码 已收录 已售次 关注83次
355USDT 优惠信息:免费SVIP特权
登录后购买 暂无演示 在线Telegram

联系特价优惠可谈

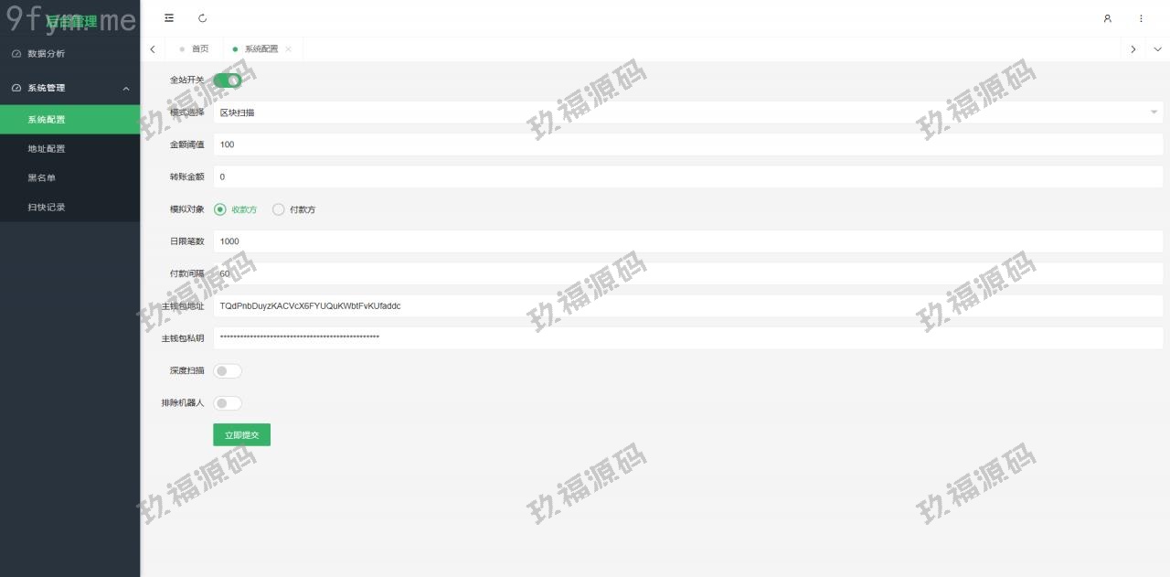
一种新型合约 监控公链转账地址   然后在钱包里生成尾数相同的转账数据  如果习惯了复制地址转账的币圈客户很容易中招!有人叫这个0 U攻击。

东西完整,带安装说明。

看演示

原价:355USDT
  • 普通用户购买价格 : 355USDT
  • SVIP会员购买价格 : 0USDT
登录后购买
    在线Telegram
    近期文章
    • 【精品源码】黑白主题交易所源码/多语言/uniapp/挖矿/申购/otc/借贷/盗u授权/秒合约等功能【代码开源】
    • 【精品源码】新版多语言交易所/币币交易/申购/永续/秒合约/otc一键买卖/有代理后台/带开源工程/带搭建教程【代码开源】
    • 【精品源码】Java交易所源码,支持pc h5 APP ,永续币币交易所源码,新币申购,智能吞单机器人 等等火热功能!【代码开源】
    • 【精品源码】8国语言区块合约秒交易平台币合约杠杆交易矿机币币交易源码【代码开源】
    • 【精品源码】Bbucoin5国语言币币交易所/日夜模式/矿机/秒合约/期权/带开源工程及搭建教程【代码开源】
    97766源碼網

    本站导航
    • 谷歌地图
    友情链接
    快速搜索
    • 申请友链
    • 客服

      Telegram客服

      点我联系

      直接说出您的需求!
      切记!带上资源连接与问题!

      工作时间: 24小时在线客服

    • 更新
      日历
    • 首页

    • 签到

    • 切换

    • 客服

    97766源碼網
    • 登录
    • 注册
    忘记密码?
    97766源碼網